Jet Grout analizi, çizim ve raporları GeoteknikPro Studio programı ile kolaylıkla hazırlanabilmektedir.
GeoteknikPro Studio ile sıvılaşmaya karşı Jet Grout uygulamalarının analiz ve hesaplamaları otomatik olarak gerçekleştirilir. Program seçtiğiniz parametrelerin yeterli güvenliği sağlayıp sağlamadığını size bildirir.
Zemin içerisindeki kayma gerilmelerini alan değiştirme ve modül oranına bağlı olarak Jet Grout kolonlarına aktarır ve iyileştirme sonrası sıvılaşma analizini yeni kayma gerilmesi için tekrarlayarak detaylı şekilde raporlar.
GeoteknikPro Studio programı her bir jet grout kolonunun taşıma gücü kapasitesini otomatik olarak hesaplar. Jet Grout kolonlarının içerisinden geçtiği tabakaların cinsini ve bu tabakaların sıkılık-katılık durumlarını algılayarak sürtünme dirençlerini ve kazık uç direncini hesaplar. Ayrıca Jet Grout kolonlarının içerisinden geçtiği tabakaların kompozit malzeme özelliklerini (TBDY 2018 EK 16D.4) iyileştirme sonrası için belirtir.
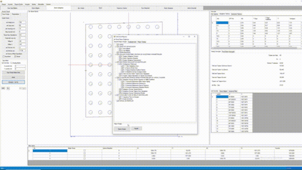
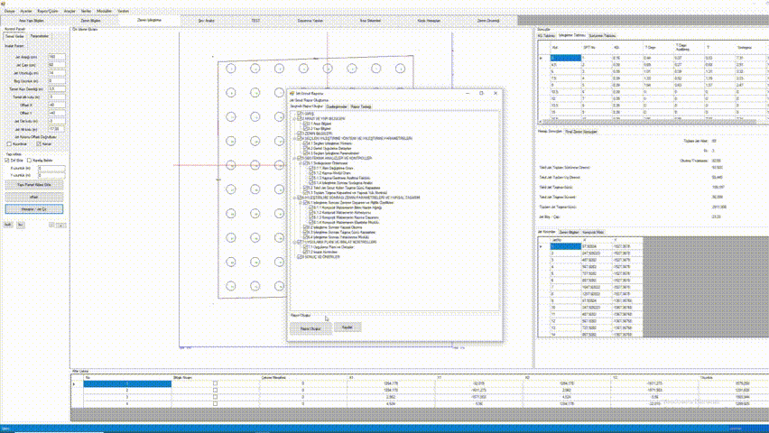
Temel yerleşiminizi ister dxf dosyası olarak programa yükleyebilirsiniz. İsterseniz ise yapınızın temel boyutlarını girerek, belirlediğiniz jet grout aralıklarına göre yerleşimi otomatik olarak yaptırabilirsiniz. GeoteknikPro Studio programı temel tabanına yerleşen Jet Grout sayısını otomatik olarak belirler. Ayrıca parsel yerleşiminize göre bitişik nizam ve/veya Jet Grout uygulamalarına duyarlı bölgelerden kolonları otomatik olarak kaydırabilmenizi sağlar. Böylece jet grout analizi gerçeğe en uygun şekilde, mühendise en az zaman harcatacak şekilde yapılır
Kenarlara yaklaşma sınırı uygulaması yaparak yerleşimlerinizi düzenleyebilirsiniz.
GeoteknikPro Studio programı ile kendi rapor formatınızı tanımlayabilirsiniz.
İster size sunduğumuz taslak raporu kullanabilir, isterseniz kendi taslak raporunuzu oluşturabilirsiniz.
Bunun için kolayca yazılım içinde bulunan taslak raporu açın. Taslak rapordaki fontları düzenleyebilir, yeni tablo taslakları ve resimler ekleyebilir, yazılar yazabilirsiniz. Daha sonrasında tek yapmanız gereken rapor alırken kendi taslağınızı seçmek. Program otomatik olarak tabloları tanır ve içlerini doldurur.
Bu şekilde farklı belediye ve kurumlara farklı rapor formatları oluşturabilir ve hazırlayabilirsiniz.
GeoteknikPro Studio Jet-Grout modülü ile Jet-Grout raporu otomatik olarak hazırlanır. Raporlar tam olarak Word formatında alınabilir. Raporlar tamamen düzenlenebilir olarak kullanıcıya sunulur. Tüm hesaplamalara ait tablolar, formüller, kesitler vb. rapor içine otomatik olarak eklenir ve tek tuşla tüm rapor hazır hale gelir.
GeoteknikPro Studio Jet Grout modülü ile tüm Jet Grout çizimlerini otomatik olarak hazırlayabilirsiniz. Hazırlanan çizimleri dxf formatında dışarı (export) aktarabilirsiniz. Üstelik çizim özelliklerini kullanmak için bilgisayarınızda herhangi bir çizim programı bulunmasına da gerek yoktur.
Ayrıca dışarı aktarmadan önce önizleme yapabilir ve autocad ortamında otomatik olarak çizimleri oluşturabilirsiniz.